Goaltop

UI/UX Design • Branding • illustration
Refonte de l’expérience utilisateur et du design visuel du site web Goaltop • Gestion et partage de tournois sportifs
Résultat




Aperçu du produit
Application web offre un service de diffusion de tournois et ligues de hockey.
Modes visiteur et administrateur.
Principalement fréquenté sur les appareils mobiles.
Le site web est robuste, les données et fonctionnalités présentes sont fiables.
Produit canadien depuis 2002.
Mission
DEV 2025 - 2026
Objectif: Accroître le traffic sur le site en augmentant le nombre d’inscriptions de tournois et ligues.
Solution: Favoriser l’engagement, la satisfaction et le traffic des utilisateurs sur le site web, en améliorant leur expérience utilisateur avec une interface accessible, moderne et avant-gardiste.
Première phase: refonte de la conception UI/UX du site web en mode visiteur
Mon rôle
UI/UX Designer
Responsabilités
Conception
Recherche UX
Direction artistique
Collaboration avec les développeurs et gestionnaires
Processus de conception
1
1
Empathie
Empathie
Persona
Leo Tremblay
âge
34
éducation
Formation professionnelle
Statut
Père de 2 enfants
Occupation
Contremaître
Location
Rouyn Noranda
technologie
Avancé
Ma famille est ma plus grande fierté. Le sport, ma passion, qui nous me permet de créer des souvenirs ensemble en famille et dans notre région.
Personnalité
Introverti
Manuel
Fier
Rassembleur
Bio
Orienté vers la famille et passionné de sports et de plein air, Leo est impliqué dans l’équipe de hockey de ses enfants dans une ligue junior. Il suit les parties et les pratiques et aime rassembler les gens.
Il cherche un service accessible et inclusif pour consulter et partager de l’information sur les tournois. La ligue junior a un budget pour ce genre d’événements, et il a même offert son aide pour l’organisation.
Besoins essentiels
•
Consulter et partager l’information sur les tournois de ses enfants
•
Partager les horaires et résultats à son entourage de tous âges
Frustrations
•
Peu de services disponibles dans sa région.
•
Il veut retrouver facilement l'information.
Plateforme

Mobile
Persona
Leo Tremblay
âge
34
éducation
Formation professionnelle
Statut
Père de 2 enfants
Occupation
Contremaître
Location
Rouyn Noranda
technologie
Avancé
Ma famille est ma plus grande fierté. Le sport, ma passion, qui nous me permet de créer des souvenirs ensemble en famille et dans notre région.
Personnalité
Introverti
Manuel
Fier
Rassembleur
Bio
Orienté vers la famille et passionné de sports et de plein air, Leo est impliqué dans l’équipe de hockey de ses enfants dans une ligue junior. Il suit les parties et les pratiques et aime rassembler les gens.
Il cherche un service accessible et inclusif pour consulter et partager de l’information sur les tournois. La ligue junior a un budget pour ce genre d’événements, et il a même offert son aide pour l’organisation.
Besoins essentiels
•
Consulter et partager l’information sur les tournois de ses enfants
•
Partager les horaires et résultats à son entourage de tous âges
Frustrations
•
Peu de services disponibles dans sa région.
•
Il veut retrouver facilement l'information.
Plateforme

Mobile
Leo Tremblay
âge
34
éducation
Formation professionnelle
Statut
Père de 2 enfants
Occupation
Contremaître
Location
Rouyn Noranda
technologie
Avancé
Ma famille est ma plus grande fierté. Le sport, ma passion, qui nous me permet de créer des souvenirs ensemble en famille et dans notre région.
Personnalité
Introverti
Manuel
Fier
Rassembleur
Plateforme

Mobile
Bio
Orienté vers la famille et passionné de sports et de plein air, Leo est impliqué dans l’équipe de hockey de ses enfants dans une ligue junior. Il suit les parties et les pratiques et aime rassembler les gens.
Il cherche un service accessible et inclusif pour consulter et partager de l’information sur les tournois. La ligue junior a un budget pour ce genre d’événements, et il a même offert son aide pour l’organisation.
Besoins essentiels
•
Consulter et partager l’information sur les tournois de ses enfants
•
Partager les horaires et résultats à son entourage de tous âges
Frustrations
•
Peu de services disponibles dans sa région.
•
Il veut retrouver facilement l'information.
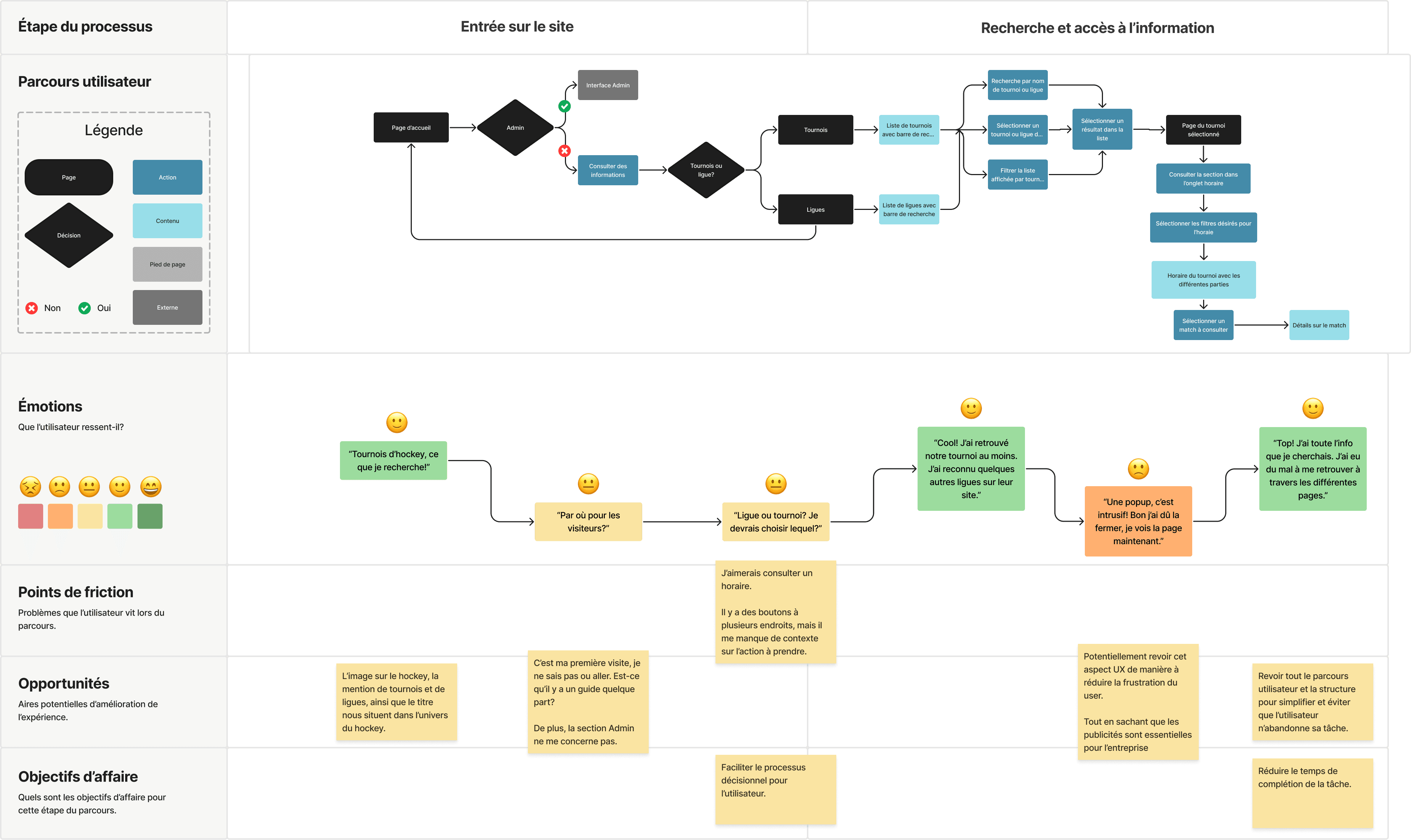
Carte expérience utilisateur


Carte expérience utilisateur

2
2
Définition
Définition
Points de friction
01
accessibilité
Besoins:
navigation clavier
lecteur d’écran
mode sombre
contraste
02
navigation
Manque certains repères entre les pages, revoir menu et sous-menus.
03
communication
Peu d'icônes et illustrations: potentiel de ludification.
Revoir l’architecture d’information.
04
interaction
Peu d'états de chargement, d’erreur et “empty state”, de micro-animations.
Sitemap

Sitemap


Points de friction
01
accessibilité
Besoins:
navigation clavier
lecteur d’écran
mode sombre
contraste
02
navigation
Manque certains repères entre les pages, revoir menu et sous-menus.
03
communication
Peu d'icônes et illustrations: potentiel de ludification.
Revoir l’architecture d’information.
04
interaction
Peu d'états de chargement, d’erreur et “empty state”, de micro-animations.
3
3
Idéation
Idéation
Wireframes
Ajout de modales pour restructurer l'information affichée, notamment pour les filtres et options;
Explorations de différents éléments de navigations: boutons de retour, options disponibles…


Wireframes
Ajout de modales pour restructurer l'information affichée, notamment pour les filtres et options;
Explorations de différents éléments de navigations: boutons de retour, options disponibles…




4
4
Prototypage
Prototypage

Prototypes basse fidélité
Direction artistique
Palette de couleurs
bleu glace
#739FBB
rouge érable
#C23D2C
bleu nuit profond
#1C3D5C
gris arène
#808E97
gris clair
#EDF0F2
noir puck
#232323
bleu puck
#3A7CA5
or trophée
#E1C08B
Typographie
Titres: Chakra Petch
Corps de texte: Sora


Prototypes basse fidélité
Direction artistique
Palette de couleurs
bleu glace
#739fbb
rouge érable
#C23D2C
bleu nuit profond
#1C3D5C
gris arène
#808E97
gris clair
#EDF0F2
noir puck
#232323
bleu puck
4F87AC
or trophée
#E1C08B
Typographie
Titres: Chakra Petch
Corps de texte: Sora
5
Tests
Étude d'utilisabilité
Paramètres
Type d’étude:
Modérée
Location:
Canada, présentiel
Participants:
4 participants
Durée:
15 minutes
Déroulement
Intro
Parcours: retrouver les informations sur une partie dans un tournoi
Retour sur l’exercice et échange
Découvertes
01
Porte d’entrée
La page d’accueil doit offrir à l’utilisateur des repères et une porte d’entrée (CTA) plus clairs.
Revoir le texte et les images, ainsi que les espaces négatifs.
02
Multi-plateformes
Tenir compte des états et interactions (scroll, hover, tap, click...) des éléments du UI qui peuvent varier sur différents types d’appareil et systèmes d’exploitation.
03
Navigation
Améliorer les liens entre les pages, à l’aide de repères, diminuer la quantité d’information affichée pour dégager l’essentiel.
Le contenu doit être facile à découvrir et captiver l’audience.
Processus de conception
Empathie
Définition
Idéation
Prototypage
Test
Mission
DEV 2025 - 2026
Objectif: Accroître le traffic sur le site en augmentant le nombre d’inscriptions de tournois et ligues.
Solution: Favoriser l’engagement, la satisfaction et le traffic des utilisateurs sur le site web, en améliorant leur expérience utilisateur avec une interface accessible, moderne et avant-gardiste.
Première phase: refonte de la conception UI/UX du site web en mode visiteur
Aperçu du produit
Application web offre un service de diffusion de tournois et ligues de hockey.
Modes visiteur et administrateur.
Principalement fréquenté sur les appareils mobiles.
Produit canadien depuis 2002.
Mon rôle
UI/UX Designer
Responsabilités
Conception
Recherche UX
Direction artistique
Collaboration avec les développeurs et gestionnaires
Tests
5
Étude d'utilisabilité
Paramètres
Type d’étude:
Modérée
Location:
Canada, présentiel
Participants:
4 participants
Durée:
15 minutes
Déroulement
Intro
Parcours: retrouver les informations sur une partie dans un tournoi
Retour sur l’exercice et échange
Découvertes
01
Porte d'entrée
Ajouter des repères dans la page et une porte d’entrée (CTA) plus clairs dans la page d'accueil.
02
Multi-plateformes
Tenir compte des états et interactions des éléments du UI sur différents types d’appareils et systèmes d’exploitation.
03
Navigation
Améliorer les liens entre les pages, à l’aide de repères, diminuer la quantité d’information affichée pour dégager l’essentiel.
Résultat


goaltop
Goaltop




Refonte de l’expérience utilisateur et du design visuel du site web Goaltop • Gestion et partage de tournois sportifs
UI/UX Design • Branding • illustration
goaltop
Goaltop



Refonte de l’expérience utilisateur et du design visuel du site web Goaltop • Gestion et partage de tournois sportifs
UI/UX Design • Branding • illustration
Résultat




Aperçu du produit
Application web offre un service de diffusion de tournois et ligues de hockey.
Modes visiteur et administrateur.
Principalement fréquenté sur les appareils mobiles.
Le site web est robuste, les données et fonctionnalités présentes sont fiables.
Produit canadien depuis 2002.
Mission
DEV 2025 - 2026
Objectif: Accroître le traffic sur le site en augmentant le nombre d’inscriptions de tournois et ligues.
Solution: Favoriser l’engagement, la satisfaction et le traffic des utilisateurs sur le site web, en améliorant leur expérience utilisateur avec une interface accessible, moderne et avant-gardiste.
Première phase: refonte de la conception UI/UX du site web en mode visiteur
Mon rôle
UI/UX Designer
Responsabilités
Conception
Recherche UX
Direction artistique
Collaboration avec les développeurs et gestionnaires
Défi
Il y a une opportunité d'amélioration au niveau de l’expérience globale de l’utilisateur, notamment au niveau de la communication, de l’engagement et pour rendre l’interface utilisateur plus intuitive et accessible.
Processus de conception
Empathie
Définition
Idéation
Prototypage
Test
Persona
Leo Tremblay
âge
34
éducation
Formation professionnelle
Statut
Père de 2 enfants
Occupation
Contremaître
Location
Rouyn Noranda
technologie
Avancé
Ma famille est ma plus grande fierté. Le sport, ma passion, qui nous me permet de créer des souvenirs ensemble en famille et dans notre région.
Personnalité
Introverti
Manuel
Fier
Rassembleur
Bio
Orienté vers la famille et passionné de sports et de plein air, Leo est impliqué dans l’équipe de hockey de ses enfants dans une ligue junior. Il suit les parties et les pratiques et aime rassembler les gens.
Il cherche un service accessible et inclusif pour consulter et partager de l’information sur les tournois. La ligue junior a un budget pour ce genre d’événements, et il a même offert son aide pour l’organisation.
Besoins essentiels
•
Consulter et partager l’information sur les tournois de ses enfants
•
Partager les horaires et résultats à son entourage de tous âges
Frustrations
•
Peu de services disponibles dans sa région.
•
Il veut retrouver facilement l'information.
Plateforme

Mobile
Carte expérience utilisateur


Empathie
1
Sitemap


Points de friction
01
accessibilité
Besoins:
navigation clavier
lecteur d’écran
mode sombre
contraste
02
navigation
Manque certains repères entre les pages, revoir menu et sous-menus.
03
communication
Peu d'icônes et illustrations: potentiel de ludification.
Revoir l’architecture d’information.
04
interaction
Peu d'états de chargement, d’erreur et “empty state”, de micro-animations.
Définition
2


Prototypes basse fidélité
Direction artistique
Palette de couleurs
bleu glace
#739fbb
rouge érable
#C23D2C
bleu nuit profond
#1C3D5C
gris arènes
#808E97
gris clair
#EDF0F2
noir puck
#232323
bleu puck
#3A7CA5
or trophée
#E1C08B
Typographie
Titres: Chakra Petch
Corps de texte: Sora
Prototypage
4
Wireframes
Ajout de modales pour restructurer l'information affichée, notamment pour les filtres et options;
Explorations de différents éléments de navigation: boutons de retour, options disponibles…


Idéation
3
Tests
5
Étude d'utilisabilité
Paramètres
Type d’étude:
Modérée
Location:
Canada, présentiel
Participants:
4 participants
Durée:
15 minutes
Déroulement
Intro
Parcours: retrouver les informations sur une partie dans un tournoi
Retour sur l’exercice et échange
Découvertes
01
Porte d’entrée
La page d’accueil doit offrir à l’utilisateur des repères et une porte d’entrée (CTA) plus clairs.
Revoir le texte et les images, ainsi que les espaces négatifs.
02
Multi-plateformes
Tenir compte des états et interactions (scroll, hover, tap, click...) des éléments du UI qui peuvent varier sur différents types d’appareil et systèmes d’exploitation.
03
Navigation
Améliorer les liens entre les pages, à l’aide de repères, diminuer la quantité d’information affichée pour dégager l’essentiel.
Le contenu doit être facile à découvrir et captiver l’audience.








